Tadavarthi Sree Harsha | Technical Manager
0. Introduction
Comparison of results with Westegaard’s added mass
The objective of this verification study is to model a 3D sloshing fluid domain using the slosh ing element tool available in Midas GTS NX and Midas FEA NX. A linear time-history dynamic analysis is carried out to simulate the hydrodynamic effects generated by ground motion.
1. Problem Statement
The primary intention of this report is to:
- Determine sloshing pressures on the vertical wall of a reservoir-like fluid domain in Midas GTSNX/FEANX.
- Extract the pressure distribution with depth along the upstream face of the wall.
- Perform a comparative verification against the classical Westergaard’s added-mass formulation for hydrodynamic pressure under seismic loading.
This comparison enables validation of the 3D sloshing fluid element and confirms the numerical model’s fidelity relative to established analytical solutions.

2. Model Creation
Step 1: Creating a New Model
Open a new file in Midas GTS NX. Select the Model Type as 3D and click OK.

Creating a new 3D model in Midas GTS NX
Step 2: Geometry Creation
Use the geometry creation tools to construct the model geometry as shown in Figure 3.
Model specifications
Step 3: Material and Element Property Definition

3D model showing water volume and wall
Define the Wall, Water, Fluid-Structure-Interface and Free Surface properties as per Table.1 and Table.2.
| Material | Material Type | Elastic Modulus | Bulk Modulus | Poisson's ratio | Unit weight |
| Wall | Isotropic-Elastic | 30 GPa | - | 0.2 | 20 kN/m3 |
| Water | Sloshing Medium | - | 2.2 GPa | - | 9.8 kN/m3 |
Table.1. Material properties used in the model
| Element Property | Element Type | Material |
|
Wall |
3D Solid | Wall |
| Water | 3D Sloshing | Water |
| Fluid Boundary | Plane-Free Surface | - |
| Fluid Boundary | Plane-FSI | - |
Table.2. Element properties used in the model
Step 4: Mesh Generation
A structured hexahedral mesh is generated for both the wall and fluid regions. The meshing strategy for the model incorporates the following features:
- 3D mesh for wall and a continuous 3D mesh for water capable of supporting realistic sloshing wave propagation,
- FSI interface mesh,
- Planar mesh elements that accurately represent the free surface boundary.
Fixed Boundary Definition

Meshed model
Step 5: Boundary Conditions
Fixed Boundary (Wall)
- All translational degrees of freedom (DOFs) are constrained.
- Ensures that the wall behaves rigidly.
Sloshing Fluid Boundary (Fluid End Face)
- Applied to the far end of the water domain.
- Allows the water to respond dynamically without introducing wave reflection artifacts.
- Implements the appropriate hydraulic boundary behavior for sloshing analysis.

Fixed Boundary Definition

Sloshing Constraint Boundary Definition
3. Load Case Definition
Dynamic Load Case Definition
Adynamic ground acceleration load is defined to simulate earthquake-induced excitation of the fluid domain. The applied sinusoidal forcing function provides a controlled and repeatable excitation mechanism, enabling the generation of sloshing waves within the fluid.

Ground Motion Characteristics
- Acceleration amplitude: 0.3g
- Frequency: 5Hz (five cycles per second)
- Time variation: Pure sinusoidal loading

Time forcing function input window
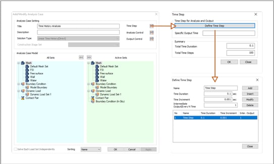
4. Analysis Case Definition
A linear time-history (Direct) analysis is defined to compute the dynamic response of the fluid domain under the prescribed ground motion. The key analysis settings are as follows:
- Activated Elements: All mesh sets, boundary conditions and load definitions are activated.
- Time-step definition: The time step(0.1 sec) and time increment(0.001 sec) is selected to accurately capture half-cycle oscillations of the sinusoidal input, which is essential for re solving sloshing dynamics and results comparison.
Since Westergaard’s formulation represents the impulsive component of the hydrodynamic pressure—i.e., the pressure generated by the instantaneous inertial response of the reservoir during ground acceleration—the dynamic loading is applied only over the half–cycle of the excitation.
For an excitation frequency of 5Hz, the duration of one half–cycle is
Therefore, the hydrodynamic pressure is applied over a time period of 0.1s.

Analysis case definition
5. Results Extraction
After the dynamic analysis is completed, the following results are extracted to evaluate the hydro
dynamic behavior of the fluid:
(a) Sloshing Pressure
- From the Results work tree navigate to Absolute Max and select the 3D Pressure from Slosh ing Fluid Results,
- The pressure variation with depth can be seen from the contours.
(b) Pressure vs. Depth Plot
Using the Cutting Diagram tool, the following steps are carried out:
- A vertical cutting plane is defined along the wall surface and pressure values are sampled continuously along the fluid depth.
- The tabulated dataset is exported for comparison.

Sloshing Pressure
Expand the cutting diagram from the work tree menu and use the show table option to extract pressure distribution as function of depth(m).

Extract Pressure vs Depth
6. Westegaard’s Analysis
Westegaard’s analysis is used to compute the hydrodynamic pressure occurring on the down
stream face of the dam due to the sloshing effect of the water during a dynamic loading case
such as an Earthquake event. Westergaard’s study on hydrodynamic pressure was based on the
assumptions that the reservoir water is a nonrotating, nonsticky, and slightly compressed liquid;
the reservoir bottom is a rigid plane without energy absorption; the dam body is rigid; and the
upstream surface of the dam is vertical. Although the hydrodynamic pressure formula proposed
by Westergaard can reflect some essential characteristics of the effect of the reservoir on the dam
body, the Westergaard formula is too idealistic because of its many assumptions.
The following assumptions are made in Westegaard’s Analysis:
1. Incompressible Fluid
2. Dam/Wall/Structure is Rigid in nature (not flexible)
3. No Sloshing behaviour is considered (no relative movement between reservoir and dam that can produce sloshing effects)
4. Only implusive hydrodynamic mass
5. No viscosity or damping
6. Based on uniform horizontal ground acceleration
7. Rigid Bottom

Pressure = mass × acceleration ÷ area
The hydrodynamic pressure at point i is obtained by dividing the hydrodynamic mass by its tributary area and multiplying by the horizontal acceleration:

Since mai already includes the tributary area A_i, the area cancels out. Substituting Westergaard’s added-mass expression gives:

Limitations of Westegaard’s analysis
- Westegaard’s analysis computes pressure due to inertial movement of the water mass. Hence it is an impulsive pressure and does not take into account the full dynamic time history. It is an equivalent static representation of the actual hydro-dynamic load
- Sloshing effect of the fluid is not considered in Westegaard’s analysis
- It can only be applied for walls with vertical face
FEA Analysis Results Comparison with Westegaard’s Analysis

Table.3. Comparison of FEA Sloshing Pressure and Hydrodynamic Pressure(Westergaard)

7. Inference and Conclusion
- The comparison between the FEM-based hydrodynamic pressures and Westergaard’s analytical solution shows a consistent overall trend, confirming that the numerical model captures the fundamental impulsive response of the fluid.
- Both methods predict zero hydrodynamic pressure at the free surface and increasing pressure with depth, demonstrating qualitative agreement and validating the behavior of the 3D sloshing fluid elements.
- The FEM results differ slightly in magnitude from Westergaard’s solution due to additional physical effects captured in the numerical model, including 3D fluid motion, finite reservoir geometry, convective (sloshing) components, and realistic boundary conditions.
- Westergaard’s theory represents a simplified 2D, rigid-wall, impulsive-only formulation, whereas the FEM simulation includes more comprehensive dynamics; therefore, exact numerical matching is not expected.
- The overall similarity in distribution shape and pressure trends verifies the fidelity of the FEM model while appropriately reflecting the more detailed physics beyond the classical analytical approach.
The FEM model can be extended to simulate the full loading cycle, allowing the analysis to capture the hydrodynamic effects associated with reservoir sloshing. This provides a more com prehensive representation of the time-dependent pressure response. An example of the pressure variation over a simulation period of 1 second is illustrated below. The sloshing-induced pressure increases to approximately twice the initial value calculated for the half-cycle duration.

Sloshing Pressure for full loading cycle and time period 1 second